02_Экспорт в формат IFC из ПО Renga
Порядок экспорта в IFC из ПО Renga можно найти по ссылке
В случае, если данная ссылка не работает, уточнить у разработчиков по адресу info@rengabim.com.
1.1. Создание пользовательских свойств
Для правильной интерпретации данных модели, все атрибуты должны иметь определенный тип данных. Список типов данных в Renga:
- Целое число;
- Длина;
- Площадь;
- Объем;
- Угол;
- Масса;
- Булевый (принимает только 2 значения: «Да» или «Нет»);
- Логический (3 значения: «Да», «Нет», «Не определено»);
- Перечисление (список ранее определенных значений).
Работа с пользовательскими свойствами осуществляется в меню «Свойства объектов» (рис. 14).
Рисунок 14 – Создание нового свойства в меню «Свойства объектов»

Свойства можно назначать как на экземпляры объектов (уникальные для отдельно взятого объекта, например, «Сопротивление теплопроводности»), так и на стили объектов (общие для объектов данного стиля, например, «Класс взломостойкости»). Добавив в проект свойства и назначив их на соответствующие типы объектов, переходим к заполнению этих свойств у каждого объекта.
1.2. Настройка классов IFC
Переопределение классов IFC выполняется при экспорте. Для объектов, класс которых необходимо переопределить, добавить пользовательские свойства (тип данных строка):
- IfcEntityType – cвойство, необходимое для переопределения типа объекта.
- IfcObjectType – cвойство задается только с том случае, если пользователь задал предопределенный тип USERDEFINED в свойствах экземпляра объекта.
- IfcElementType – cвойство задается только с том случае, если пользователь задал предопределенный тип USERDEFINED в свойствах стиля объекта.
Эти три свойства в IFC описывают класс элемента и уточняют его тип (в соответствии с описанием класса). Эти свойства обязательны при переопределении и если им будут присвоены значения, то объекты экспортируются под новым классом и типом (рис. 15)
Рисунок 15 – Свойствам IfcEntityType, IfcObjectType и IfcName заданы нужные значения, поэтому при экспорте у этих объектов будет переопределен Класс, Тип и Имя

Кроме них, в Renga можно переопределять следующие параметры IFC:
- IfcTag – Соответствует параметру объекта Марка,
- IfcName – Используется для указания короткого имени или номера объекта,
- IfcLongName – Используется для указания полного имени объекта,
- IfcDescription – Описание объекта.
1.3. Сопоставление пользовательских параметров с общими параметрами формата IFC
Рисунок 16 – Схема маппинга параметров перекрытия из модели Renga в модель IFC

Все правила описываются в файле сопоставления параметров. При экспорте модели в IFC4, Renga обращается к нему и выполняет экспорт по описанным правилам. Путь к этому файлу указывается в настройках программы в меню «Экспорт» (рис. 17).
Рисунок 17 – Настройка экспорта в формат IFC

Описание правил происходит в файле формата JSON. В комплекте с дистрибутивом Renga идёт подготовленный файл маппинга – «export_attr_qto_pset.json». Он используется при экспорте по умолчанию и формирует модель IFC по правилам Renga. Его можно использовать как шаблон для создания собственного файла маппинга. Описание классов IFC выполняется следующим образом (рис. 18).
Рисунок 18 – Схема описания классов IFC

В наборах описываются параметры по правилу «ключ: значение». «Ключ» – это наименование атрибута модели IFC, в который будет экспортирован атрибут Renga. «Значение» – это наименование атрибута модели Renga, который будет экспортирован в IFC.
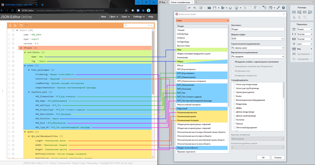
Рассмотрим на примере описания объектов «Стена» (IfcWall). Ниже представлена иллюстрация части файла маппинга, созданного по правилам Мосгосэскпертизы, сопоставленная со списком свойств объектов «Стена» модели Renga (рис. 19)
Рисунок 19 – Фрагмент файла маппинга и свойства стен в Renga (цветом выделены группы и относящиеся к ним параметры)

Класс IfcWall имеет 3 группы атрибутов: «attributes» (параметры), «psets» (наборы пользовательских свойств) и «qsets» (наборы расчетных характеристик). В «attributes» определены нами 2 параметра: «Имя», которое принимает при экспорте в IFC наименование «Name», и «Марка», которое принимает при экспорте в IFC наименование «Tag». Параметры определены по правилу «Ключ: значение», т.е. «Tag: Марка». Далее можно расширить список параметров по вашему усмотрению. В группе «psets» определены 2 набора пользовательских свойств: «Pset_WallCommon» и «ExpCheck_Wall», каждый из которых имеет набор атрибутов. Откуда они взялись? Из требований Мосгосэкспертизы. По той же причине в группе «qsets» определен набор расчетных характеристик «Qto_WallBaseQuantities».
Настройка в соответствии с ТИМ-стандартом имеет аналогичный подход, как описано выше.
На рисунке 19 не случайно приведен список свойств модели Renga.
При переопределении параметров необходимо брать название такое, какое он имеет в Renga. По созданному файлу маппинга можно выполнить экспорт модели.
1.4. Проверка на ошибки
В процессе экспорта модели IFC создается журнал (лог), в который записываются возникающие ошибки. Обязательно просмотрите его. Он создается в той же папке экспорта и имеет то же имя, что и модель. Журнал без ошибок будет содержать только дату создания, а с ошибками будет имеет следующую структуру (рис. 20).
Рисунок 20 – Журнал ошибок экспортированной модели

В 1-й колонке указывается уникальный идентификатор объекта GUID (это обращение к конкретному экземпляру, в котором произошла ошибка при экспорте). Во 2-й колонке указывается имя объекта Renga. В 3-й колонке указывается класс IFC экспортируемого объекта. В 4-й - причина возникшей ошибки.
Если в журнале есть ошибки, вначале необходимо посмотреть файл сопоставления параметров. Возможно, не верно размещен набор пользовательских свойств, не в той группе атрибутов. Второе – проверить в модели Renga объекты, попавшие в журнал. По GUID проверить все ли атрибуты правильно наименованы, создав, например, по нему фильтр или найдя объект по GUID через спецификацию.